Hoe zorgt u ervoor dat wordwrap werkt in Zend Studio 13
1. ga naar : help -> Install new software
2. Click add
3. Voeg deze url toe : http://dev.cdhq.de/eclipse/updatesite/kepler/
Meer korte aanwijzingen vindt u op : http://dev.cdhq.de/eclipse/updatesite/kepler/
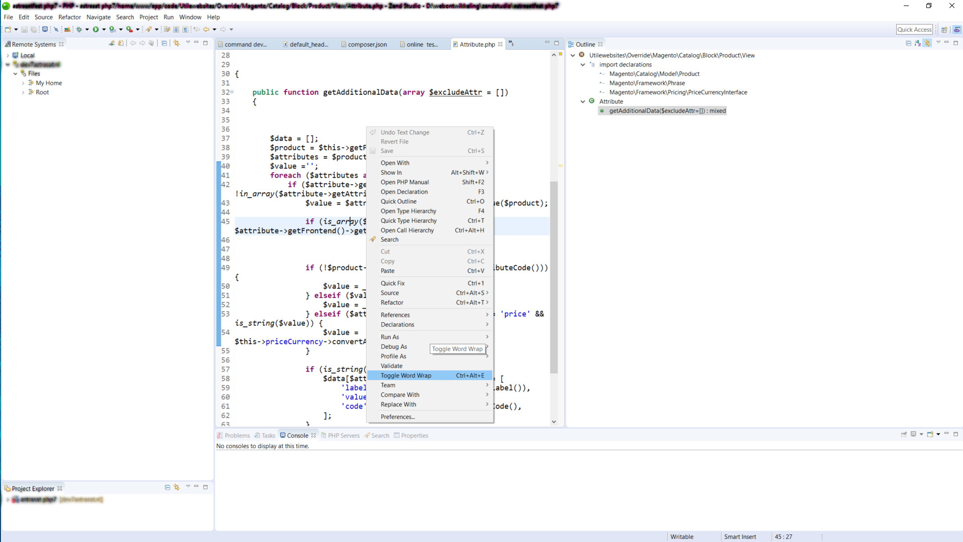
Als alles juist is geïnstalleerd ziet u het volgende en kunt u switchen tussen wordwrap on/off


zend studio 13.6 make .htaccess and .zfproject.xml appear
Copilot Chat in Visual Studio Code